Escape from University
ENG1 Project - Cohort 4 Team 6
Overview
Project Docs
Architecture Design
CRC cards
CRC to requirements map
Sequence Diagrams
Class Diagrams
Planning
Requirements
Interview Qs
Attributions
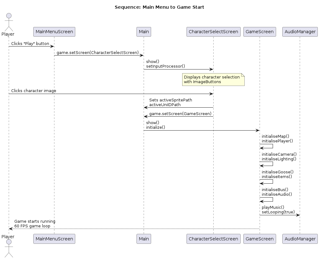
Sequence Diagrams
Event Sequence
Movement Sequence
Play Event Sequence
Player Event Sequence
Screen Sequence